Bitsum developed ParkControl because core parking settings are hidden in Windows, but can...
AmoyShare AnyVid — easily download any video you want, whether it's streaming videos, TV...
AmoyShare AnyMusic — Top Music Downloader & MP3 Converter.
Features 320k high...
With this utility you can fix your Windows Install, diagnose your Windows Install, fix the...
Connectify can easily act as your primary router or even a repeater for your home router,...


Brave is an open sourceweb browser, announced by the co-founder of the Mozilla Project, Brendan...
Disk Pulse Ultimate is a real-time disk change monitoring solution allowing one to monitor one...
Having a beautiful website is one of the ways you can attract online visitors, no matter if you...
Wirecast software lets you produce professional-looking live events with just a camera, an...
dslrBooth — awesome Photo Booth Software. If you’re looking to run a photo booth using your...
Need to Understand Code? Source Insight is a powerful project-oriented programming editor, code...
WizFlow Flowcharter is the flowcharting software that enables you to draw professional quality...
EDGE Diagrammer is our most versatile diagramming tool. Create a wide variety of technical,...
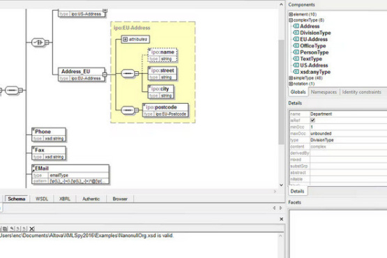
Altova XMLSpy is the world's best selling JSON and XML editor for modeling, editing,...
With Authentic enterprise forms, business users can query and create content using familiar...
Altova DiffDog is the unique XML-aware diff / merge tool that lets you compare and merge text...
MissionKit is a software development suite of enterprise-class XML, JSON, SQL, and UML tools...
SyncBackPro is a professional and advanced backup, restore and Synchronization utility with...
An easy to use toolset for 3D Character Animation. The goal of MotionMuse is to unclutter the...
Resource Tuner lets you view, extract, replace, edit, and delete the embedded resources of...
Implemented the ability to change the language after installation. The industry-standard vector...
DxO PureRAW — Simply better RAW files, Enhance your RAW files to open up even more...