EasyFirewall — Perfects the Windows Firewall and offers even more security.
Features...
Favourite
DNSS Domain Name Search Software is domain name generator. It is instant website domain search...
Have a website, but no budget to hire a copy editor? Vovsoft Website Spell Checker to the...
Vovsoft RegEx Extractor is a simple data mining software utility designed to extract various...
Best way to download online videos from 1000+ streaming websites. YT Saver is a powerful...
We have long overtaken the topic of photo presentation. For years, our programs have been able to...
Arclab Website Link Analyzer spiders (scans) your website the same way as search engine robots....
In a world where everyone is a creator – create better. Luxea Video Editor gives you the power...
Kaspersky 21.25.7.504 Final | RePack by TAWAB | RePack by LcHNextGen | Kaspersky Lab Products Remover 1.0.5617.0 | Kaspersky Secure Connection
Kaspersky Basic, Standart, Plus & Premium (formerly Kaspersky Anti-Virus, Internet Security,...
Most video hosting websites do not contain a download option for the files they display, which...
Spybot uses a unique technique to find the spyware, adware and more unwanted software that...
Directory Monitor — monitors what happens in a folder.
Features Folder monitor...
Screaming Frog SEO Spider is a software application that was developed with Java, in order to...
Website 2 APK Builder — Transform your site to an Android App. Convert your HTML, CSS, JS or...
Torpedo Traffic Generator (formerly knows as WAT ) is a new generation website traffic...
Search engine optimization (SEO) or organic search marketing, refers to software designed to...
Database Management made easy. Modern, native, and friendly GUI tool for relational databases:...
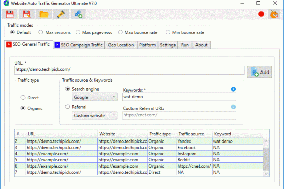
Website Auto Traffic Generator is a simple tool that can perform search engine...
G-Business Extractor is a powerful tool that help you to find business leads from Google Maps....
LinkedIn Lead Extractor is a desktop application which allows you to extract data from LinkedIn...
WinMerge is a Windows tool for visual difference display and merging, for both files and...
Advanced Renamer is a program for renaming multiple files and folders at once. By configuring...
